Elektrische Energietechnik

Labor PLT

Personen

Studium

Einrichtungen

Projekte
   Musteranlage
   Feldbus
   Reglereinst.
  
Visualisierung
   Planspiel
   PIMS
   Sicherheit
   CAE

Kontakt

Kooperationen

Veranstaltungen

        

Projekte: Aktuelle Fragestellungen der Industrie 

Viele Fragestellungen können theoretisch behandelt werden. Eine Umsetzung auf praktische Beispiele liefert aber ein gutes Feedback der Konzepte zu zeigt die Praxistauglichkeit. So werden viele der Problemfelder an einer im Labor aufgebauten Flüssigkeitsmischanlage erprobt.

Mit der Modellteilanlage MA1 kann in einem Chargenprozess eine Mischflüssigkeit zubereitet werden. Interessant ist, dass sich die Prinzipien sowohl der verfahrenstechnischen Produktion als auch die der Fertigungstechnik finden lassen. 

Die Anlage besteht aus verschiedenen technischen Einrichtungen. Ein Reaktionsbehälter wird zu verschiedenen Bearbeitungsstationen verfahren, dies sind mehrere Dosiereinrichtungen, und eine Rühreinrichtung mit Temperierteil. Der Reaktionsbehälter steht dabei auf einer Waage. Teils parallel kann mittels verfahrbarem Spülbecken der Rührer gereinigt werden.  Auf der Anlage kann also ein flüssiger Mischstoff produziert werden. Dieser kann aus 16 Einzelstoffen bestehen, die mit Hilfe des Zubereiters erhitzt, gekühlt und gemischt werden können. Die Abbildung zeigt die Modellanlage in der Übersicht.

Viele für die Industrie wichtige Fragestellungen lassen sich an dieser Musteranlage untersuchen. Hier einige davon, die sich z. B. als Diplomarbeitsthemen eignen und in enger Zusammenarbeit mit der Industrie bearbeitet werden können:

  • Wie findet man eine geeignete Hard- und Software-Struktur, die der Hierarchie der Anlagenkomponenten Rechnung trägt? Das Ziel ist eine modulare Software mit vielen wiederverwendbaren Elementen.

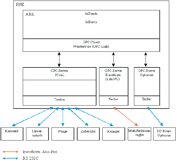
  • Schnittstelle dieser Software-Module kann OPC (OLE for Process Control) sein. Wie konfiguriert und wie erstellt man solche Treiber? Nahezu alle Hersteller von Automatisierungstechnik nutzen dieses Prinzip.

In der Musterproduktionsanlage ist die folgende Hardwarestruktur zugrunde gelegt:

Weitere Fragestellungen sind:

  • Moderne Bestrebungen setzen den PC, meist mit Windows, als Steuerung ein. Ist das sinnvoll, bzw. unter welchen Voraussetzungen ist das sinnvoll? Die Steuerungen heißen dann Soft-SPS und sind sehr komfortabel programmierbar bzw. konfigurierbar.

  • Geplante Instandhaltung sorgt für höchste Verfügbarkeit bei den geringsten Kosten. Man spricht heute von Asset Management. Wie wendet man solche Prinzipien an einer solchen Anlage an und wie nutzt man dabei neue Feldbusfunktionen?

  • Über XML - eine Internet-Technologie zur Datenkommunikation in der Prozessleittechnik lohnt vor dem Hintergrund der mobilen Vernetzung, auch mit UMTS, eine Untersuchung.

  • Generell gibt es großen Bedarf bei weltweit operierenden Unternehmen nach Visualisierung von Produktionsanlagen über das Internet. Welche Informationen braucht man und wie ist eine geeignete Realisierung in Hardware und Software sinnvoll?

  • Geeignete Projektkoordination und Planung des Automatisierungssystems ist eine weit verbreitete Aufgabe von Ingenieuren. Welche Software-Tools helfen dabei und wie wendet man sie geschickt an?

  • Konzepte und Realisierung einer Mensch-Prozess-Kommunikation für insbesondere diesen  Chargenprozess sind gar nicht so offenkundig. Wenn man seine eine Suppe rührende Freundin fragt, wie lange es noch dauert bis schmackhaft gelöffelt werden kann, ist als Antwort Rührerdrehzahl und Temperatur sicher nicht aussagekräftig. Nein, man will hören: "Noch 10 Min und es wird wieder gut schmecken". Aber wie erhält man diese Experten-Information über Produktionsdauer und Qualität?

  • Wie gewährleistet man, dass eine geplante Anlage wirklich auch genau so gebaut wird? Dies ist die Frage nach Qualitätssicherung in der Planung. Der Planungsprozess kann so validiert werden. Dahinter steckt gewaltig viel Geld für alle an der Realisierung einer Anlage beteiligten Unternehmen.

  • Für die Automation eines Unternehmens sind die Informationsströme von Interesse. Die Daten selbst werden auf allen Leitebenen dabei sinnvollerweise in Datenbanken verwaltet. Wie strukturiert man diese?

  • Alle rufen nach flexibler Fertigung bzw. Produktion. D. h. einmal in Universalanlagen investiert soll nur durch Austausch eines Rezeptes ein anderes Produkt entstehen. Dieses Rezept soll darüber hinaus der Technologe, nicht der Ingenieur, erstellen. Dazu müssen die Ingenieure ganz schön vordenken.

  • Jeder Ingenieur ist bei seinen Konzepten dem Schutzziel verpflichtet, Gefahren von Mensch und Umwelt abzuhalten. Ferner ist auch die Anlage selbst zu schützen.  Wie geht man vor? Am Beispiel der Musterproduktionsanlage ist zu sehen, was alles "schief" gehen kann und welche Auswirkungen das dann hat. Also muss ein Sicherheitskonzept erstellt werden.

zum Seitenbeginn